2026-01-28 23:00:20 +03:00
2026-01-28 23:26:02 +03:00

NSFReader

A new alternative to ScanEZ (Ytria) for HCL Notes. *Works only with HCL Notes x64.

ScanEZ is a heavyweight solution with licensing. Without a license, only document reading is available.
NSFReader is a simple, lightweight application created by an administrator for administrators. The main concept is convenience and speed!
The application is in active development, but already has the basic features needed by administrators.
*Currently, the application is not licensed and is freely available!

Installation

  • Create the NSFReader.nsf database from the NSFReader.ntf template (ODS 55).
  • Open the created NSFReader.nsf database and click the “Install NSFReader” button (lower left corner).
  • In the security settings, set the flag: "Don't prompt for a password form other Notes-based programs".
  • Restart the HCL Notes client.

After that, a new “NSFReader” panel will appear. There are only 2 buttons in this panel:

  1. To open a single document.
  2. To open all selected documents.

Contact information:
    zksandrix@gmail.com
    zmaster@inzone.pro

UI

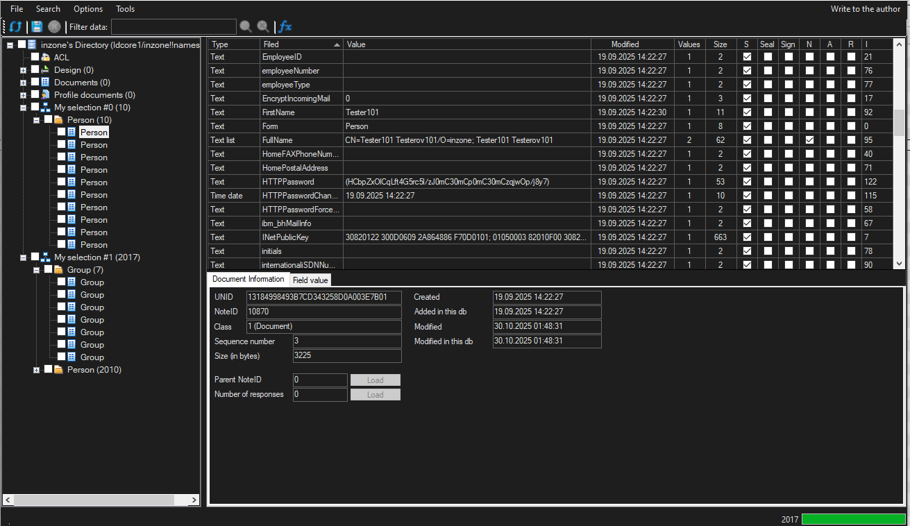
Simple, uncluttered program interface:
screenshot

A wide range of document management options:
screenshot

A wide range of options for working with multiple documents simultaneously:
screenshot

Ability to work with ACLs:
screenshot

Ability to view database information, including changing ReplicaID, In/Out of service, On/Off replica, Clear replica history:
screenshot

Ability to compare documents, server statistics, or notes.ini parameters:
screenshot

Ability to work in Full admin mode, enable dark mode and hide empty document fields.
All options are automatically saved in the NSFReader.nsf database when the program is closed:
screenshot

Description
No description provided
Readme 23 MiB