+New. Autocomplite @Formula +Fix. When copying to databases, the result is always displayed, even when clicking the "Cancel" button. +New. Toolbar in admin client + New. Show current user name + Fix. Enable Full Admin not work. + Fix. Show error if cannot open database
NSFReader
A new alternative to ScanEZ (Ytria) for HCL Notes. *Works only with HCL Notes x64.
ScanEZ is a heavyweight solution with licensing. Without a license, only document reading is available.
NSFReader is a simple, lightweight application created by an administrator for administrators. The main concept is convenience and speed!
The application is in active development, but already has the basic features needed by administrators.
*Currently, the application is not licensed and is freely available!
Installation
- Create the NSFReader.nsf database from the NSFReader.ntf template (ODS 55).
- Open the created NSFReader.nsf database and click the “Install NSFReader” button (lower left corner).
- In the security settings, set the flag: "Don't prompt for a password form other Notes-based programs".
- Restart the HCL Notes client.
After that, a new “NSFReader” panel will appear. There are only 2 buttons in this panel:
- To open a single document.
- To open all selected documents.
Contact information:
zksandrix@gmail.com
zmaster@inzone.pro
UI
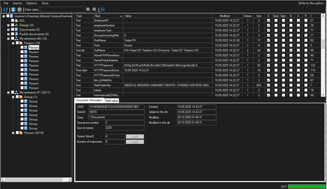
Simple, uncluttered program interface:
A wide range of document management options:
A wide range of options for working with multiple documents simultaneously:
Ability to work with ACLs:
Ability to view database information, including changing ReplicaID, In/Out of service, On/Off replica, Clear replica history:
Ability to compare documents, server statistics, or notes.ini parameters:
Ability to work in Full admin mode, enable dark mode and hide empty document fields.
All options are automatically saved in the NSFReader.nsf database when the program is closed:
